The OpenEdge Hive
home
projects
site map
forums
recent
proogle
rss
subversion
contact
help
More Navigation
Browse Groups
Browse Keywords
Browse Books
Home
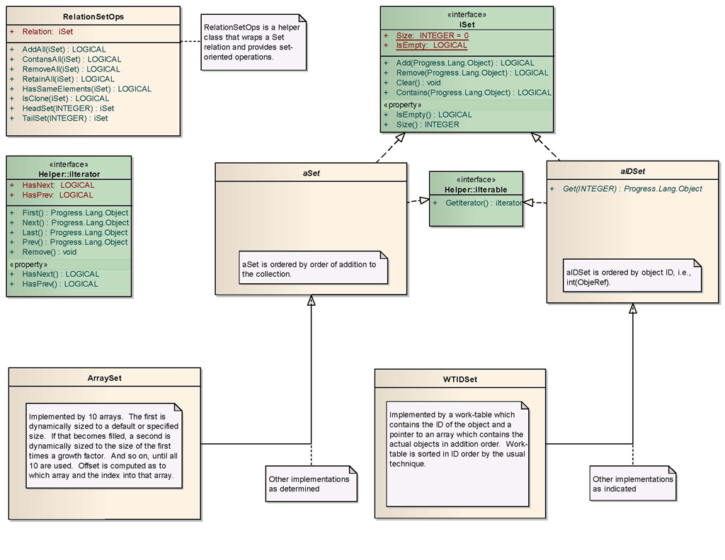
iSet Family
Sat, 2010-06-26 21:28 — tamhas
Login
to post comments
Thumbnail
Active Projects & Libraries
4GL Thrown Exceptions
ABHack
ABL(4GL) Samples
Block Mapper
Code Parse Utils
Collections & Maps
Database Advisor
DataDigger
DocxFactory
Enterprise Architect
JPJVM
JQBridge
KsvPlugin for OEA
PDF Include
Prolint
Proparse
Session Tracing
Standard Libraries
The Hive
User Links
White Pages
Win32 API
Yellow Pages